Developer Guide
Table of Contents
- Acknowledgements
- Setting up, getting started
- Design
- Implementation
- Documentation, logging, testing, configuration, dev-ops
- Appendix: Requirements
- Appendix: Design Decisions
- Appendix: Effort
Acknowledgements
- CareerSync’s logo was generated using LogoAI and recreated for free using Canva
- GitHub CoPilot was used to assist the writing of the code in this project.
Setting up, getting started
Refer to the guide Setting up and getting started.
Design
.puml files used to create diagrams in this document docs/diagrams folder. Refer to the PlantUML Tutorial at se-edu/guides to learn how to create and edit diagrams.
Architecture

The Architecture Diagram given above explains the high-level design of the App.
Given below is a quick overview of main components and how they interact with each other.
Main components of the architecture
Main (consisting of classes Main and MainApp) is in charge of the app launch and shut down.
- At app launch, it initializes the other components in the correct sequence, and connects them up with each other.
- At shut down, it shuts down the other components and invokes cleanup methods where necessary.
The bulk of the app’s work is done by the following four components:
-
UI: The UI of the App. -
InternshipLogic: The command executor. -
InternshipModel: Holds the data of the App in memory. -
InternshipStorage: Reads data from, and writes data to, the hard disk.
Commons represents a collection of classes used by multiple other components.
How the architecture components interact with each other
The Sequence Diagram below shows how the components interact with each other for the scenario where the user issues the command delete 1.

Each of the four main components (also shown in the diagram above),
- defines its API in an
interfacewith the same name as the Component. - implements its functionality using a concrete
Internship{Component Name}Managerclass (which follows the corresponding APIinterfacementioned in the previous point.
For example, the InternshipLogic component defines its API in the InternshipLogic.java interface and implements its functionality using the InternshipLogicManager.java class which follows the InternshipLogic interface. Other components interact with a given component through its interface rather than the concrete class (reason: to prevent outside component’s being coupled to the implementation of a component), as illustrated in the (partial) class diagram below.

The sections below give more details of each component.
UI component
The API of this component is specified in Ui.java

The UI consists of a MainWindow that is made up of parts e.g.CommandBox, ResultDisplay, InternshipListPanel, StatusBarFooter etc. All these, including the MainWindow, inherit from the abstract UiPart class which captures the commonalities between classes that represent parts of the visible GUI.
Additionally, the MainWindow contains an initially hidden HelpWindow and DetailedInternshipWindow. These are windows
that can be accessed by the user to view the help guide and detailed information of an internship respectively.
The UI component uses the JavaFx UI framework. The layout of these UI parts are defined in matching .fxml files that are in the src/main/resources/view folder. For example, the layout of the MainWindow is specified in MainWindow.fxml
The UI component,
- executes user commands using the
InternshipLogiccomponent. - listens for changes to
InternshipModeldata so that the UI can be updated with the modified data. - keeps a reference to the
InternshipLogiccomponent, because theUIrelies on theInternshipLogicto execute commands. - depends on some classes in the
InternshipModelcomponent, as it displaysInternshipobject residing in theInternshipModel.
InternshipLogic component
API : InternshipLogic.java
Here’s a (partial) class diagram of the InternshipLogic component:

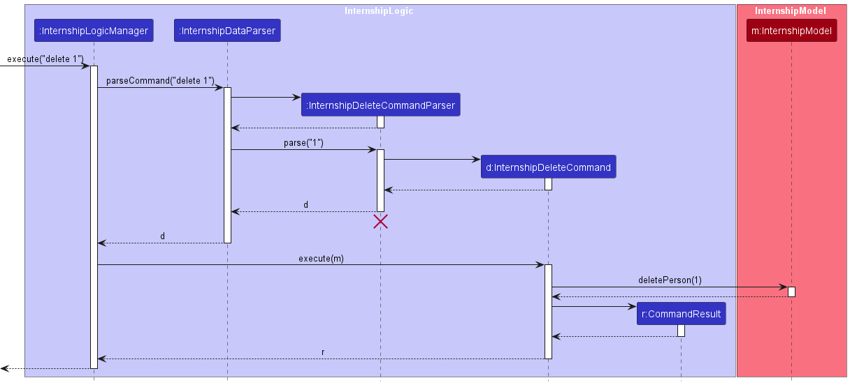
The sequence diagram below illustrates the interactions within the InternshipLogic component, taking execute("delete 1") API call as an example.

InternshipDeleteCommandParser should end at the destroy marker (X) but due to a limitation of PlantUML, the lifeline continues till the end of diagram.
How the InternshipLogic component works:
- When
InternshipLogicis called upon to execute a command, it is passed to anInternshipDataParserobject which in turn creates a parser that matches the command (e.g.,DeleteCommandParser) and uses it to parse the command. - This results in a
InternshipCommandobject (more precisely, an object of one of its subclasses e.g.,InternshipDeleteCommand) which is executed by theInternshipLogicManager. - The command can communicate with the
InternshipModelwhen it is executed (e.g. to delete an internship).
Note that although this is shown as a single step in the diagram above (for simplicity), in the code it can take several interactions (between the command object and theInternshipModel) to achieve. - The result of the command execution is encapsulated as a
CommandResultobject which is returned back fromInternshipLogic.
Here are the other classes in InternshipLogic (omitted from the class diagram above) that are used for parsing a user command:

How the parsing works:
- When called upon to parse a user command, the
InternshipDataParserclass creates anInternshipXYZCommandParser(XYZis a placeholder for the specific command name e.g.,InternshipAddCommandParser) which uses the other classes shown above to parse the user command and create aInternshipXYZCommandobject (e.g.,InternshipAddCommand) which theInternshipDataParserreturns back as aInternshipCommandobject. - All
InternshipXYZCommandParserclasses (e.g.,InternshipAddCommandParser,InternshipDeleteCommandParser, …) inherit from theInternshipParserinterface so that they can be treated similarly where possible e.g, during testing.
InternshipModel component
API : InternshipModel.java

The InternshipModel component,
- stores the internship data i.e., all
Internshipobjects (which are contained in aUniqueInternshipListobject). - stores the currently ‘selected’
Internshipobjects (e.g., results of a search query) as a separate filtered list which is exposed to outsiders as an unmodifiableObservableList<Internship>that can be ‘observed’ e.g. the UI can be bound to this list so that the UI automatically updates when the data in the list change. - stores a
InternshipUserPrefobject that represents the user’s preferences. This is exposed to the outside as aReadOnlyInternshipUserPrefobjects. - does not depend on any of the other three components (as the
Modelrepresents data entities of the domain, they should make sense on their own without depending on other components)
InternshipStorage component
API : InternshipStorage.java

The InternshipStorage component,
- can save both internship data and user preference data in JSON format, and read them back into corresponding objects.
- inherits from both
InternshipDataStorageandInternshipUserPrefsStorage, which means it can be treated as either one (if only the functionality of only one is needed). - depends on some classes in the
InternshipModelcomponent (because theInternshipStoragecomponent’s job is to save/retrieve objects that belong to theInternshipModel)
Common classes
Classes used by multiple components are in the seedu.address.commons package.
Implementation
This section describes some noteworthy details on how certain features are implemented.
[Proposed] Undo/redo feature
Proposed Implementation
The proposed undo/redo mechanism is facilitated by VersionedInternshipData. It extends InternshipData with an undo/redo history, stored internally as an internshipDataStateList and currentStatePointer. Additionally, it implements the following operations:
-
VersionedInternshipData::commit— Saves the current internship data state in its history. -
VersionedInternshipData::undo— Restores the previous internship data state from its history. -
VersionedInternshipData::redo— Restores a previously undone internship data state from its history.
These operations are exposed in the InternshipModel interface as InternshipModel::commitInternshipData, InternshipModel::undoInternshipData and InternshipModel::redoInternshipData respectively.
Given below is an example usage scenario and how the undo/redo mechanism behaves at each step.
Step 1. The user launches the application for the first time. The VersionedInternshipData will be initialized with the initial internship data state, and the currentStatePointer pointing to that single internship data state.

Step 2. The user executes delete 5 command to delete the 5th internship in the internship data. The delete command calls InternshipModel::commitInternshipData, causing the modified state of the internship data after the delete 5 command executes to be saved in the internshipDataStateList, and the currentStatePointer is shifted to the newly inserted internship data state.

Step 3. The user executes add /com Facebook … to add a new internship. The add command also calls InternshipModel::commitInternshipData, causing another modified internship data state to be saved into the internshipDataStateList.

InternshipModel::commitInternshipData, so the internship data state will not be saved into the internshipDataStateList.
Step 4. The user now decides that adding the internship was a mistake, and decides to undo that action by executing the undo command. The undo command will call InternshipModel::undoInternshipData, which will shift the currentStatePointer once to the left, pointing it to the previous internship data state, and restores the internship data to that state.

currentStatePointer is at index 0, pointing to the initial InternshipData state, then there are no previous InternshipData states to restore. The undo command uses InternshipModel::canUndoInternshipData to check if this is the case. If so, it will return an error to the user rather
than attempting to perform the undo.
The following sequence diagram shows how an undo operation goes through the InternshipLogic component:

InternshipUndoCommand should end at the destroy marker (X) but due to a limitation of PlantUML, the lifeline reaches the end of diagram.
Similarly, how an undo operation goes through the InternshipModel component is shown below:

The redo command does the opposite — it calls InternshipModel::redoInternshipData, which shifts the currentStatePointer once to the right, pointing to the previously undone state, and restores the internship data to that state.
currentStatePointer is at index internshipDataStateList.size() - 1, pointing to the latest internship data state, then there are no undone InternshipData states to restore. The redo command uses InternshipModel#canRedoInternshipData() to check if this is the case. If so, it will return an error to the user rather than attempting to perform the redo.
Step 5. The user then decides to execute the command list. Commands that do not modify the internship data, such as list, will usually not call InternshipModel::commitInternshipData, InternshipModel::undoInternshipData or InternshipModel::redoInternshipData. Thus, the internshipDataStateList remains unchanged.

Step 6. The user executes clear, which calls InternshipModel::commitInternshipData. Since the currentStatePointer is not pointing at the end of the internshipDataStateList, all internship data states after the currentStatePointer will be purged. Reason: It no longer makes sense to redo the add /com Facebook … command. This is the behavior that most modern desktop applications follow.

The following activity diagram summarizes what happens when a user executes a new command:

Design considerations:
Aspect: How undo & redo executes:
-
Alternative 1 (current choice): Saves the entire internship data.
- Pros: Easy to implement.
- Cons: May have performance issues in terms of memory usage.
-
Alternative 2: Individual command knows how to undo/redo by
itself.
- Pros: Will use less memory (e.g. for
delete, just save the internship being deleted). - Cons: We must ensure that the implementation of each individual command are correct.
- Pros: Will use less memory (e.g. for
Find feature
The find feature allows users to search for internships based on the given keywords. This allows users to filter the
view of internships in CareerSync for easier access to the internships they are interested in. The find command applies
a filter predicate to the list of internships in the InternshipModel to display only the internships that match the given
keywords. Successive find commands will replace the existing filter predicate, and does not further filter the displayed internships.
This method takes in a search mode, either withany or withall, and the prefix-keyword pairs to search for.
The prefix here refers to the fields of the internship that the user wants to search for.
There can be multiple keywords per prefix, as well as multiple prefixes. Within each prefix, as long as any of the keywords match the field, the internship will be displayed.
If the search mode is ‘withall’, at least one keyword in all prefixes must match the field for the internship to be displayed. If the search mode is ‘withany’, at least one keyword in any prefix must match the field for the internship to be displayed.
Currently, the supported prefixes to search by are /com, /poc, /loc, /status, /description, /role, /remark.
Here is a step-by-step example of how the find command might be executed:
- The user inputs the
findcommand, passing in the relevant arguments.
-
InternshipDataParserparses the command and creates a newInternshipFindCommandParserobject.
- The
InternshipFindCommandParserthen callsArgumentTokenizer::tokenizeto extract the search mode and the prefix-keyword pairs.
If an unsupported prefix or invalid mode is given, or missing prefix or keyword to search by, a ParseException will be thrown.
- The
InternshipFindCommandParserthen creates a newInternshipContainsKeywordsPredicateobject based on the search mode and prefix-keyword pairs.
- The
InternshipFindCommandParserthen creates a newInternshipFindCommandobject with theInternshipContainsKeywordsPredicateobject from above.
- The
InternshipFindCommand::executemethod is called, which callsInternshipModel::updateFilteredInternshipListto update the filter predicate in theInternshipModelwith theInternshipContainsKeywordsPredicateobject, updating the internships displayed in the UI.
Design considerations:
-
Aspect: How the filter is implemented:
-
Alternative 1 (current choice): Uses a single
InternshipContainsKeywordsPredicateobject to filter the list of internships.- Pros: All keywords are stored in a single object, making it easier to manage.
- Cons: More complex to implement.
-
Alternative 2: Use separate
XYZContainsKeywordsPredicateobjects for each prefix.- Pros: More modular code.
- Cons: Harder to test and maintain, due to the number of classes needed.
-
Alternative 1 (current choice): Uses a single
Sort feature
This feature allows users to sort the list of internships based on any one of the fields in ascending or descending order.
The method takes in the field to sort by and the order of sorting as arguments.
The method then uses a comparator to sort the list of internships based on the specified field and order.
The sort feature is primarily implemented in the InternshipModelManager class.
Here is a step-by-step example of how the sort command might be executed:
- User inputs the
sort /com asccommand.
-
InternshipDataParserparses the command and creates a newInternshipSortCommandParserobject.
- The
InternshipSortCommandParserthen callsArgumentTokenizer::tokenizeto extract the field and order of sorting.
If the field or order is missing, a ParseException will be thrown.
- The
InternshipSortCommandParserthen creates a newInternshipSortCommandobject with the extracted details.
- The
InternshipSortCommand::executemethod is called, checking if the field is valid and the order is valid.
If the field is invalid, a CommandException will be thrown.
- The relevant comparator is gotten using the
InternshipSortCommandParser::getComparatormethod, and it is passed into theInternshipModel::sortFilteredInternshipListmethod.
- The
InternshipModel::sortFilteredInternshipListclass sorts the list of internships based on the comparator and updates thesortedInternshipList.
- Now when the
UIcomponent requests the list of internships via theInternshipModel::getFilteredInternshipListmethod, it gets the sorted list of internships.
Design considerations:
-
Aspect: How the sorting is done:
-
Alternative 1 (current choice): Uses a comparator to sort the list of internships.
- Pros: Easy to implement.
- Cons: May have performance issues in terms of memory usage.
-
Alternative 2: Uses a different data structure to store the internships.
- Pros: May have better performance.
- Cons: May be more complex to implement.
-
Alternative 1 (current choice): Uses a comparator to sort the list of internships.
-
Aspect: How the arguments are parsed:
-
Alternative 1 (current choice): Uses Enum classes to represent the fields and order of sorting.
- Pros: Ensures type safety.
- Cons: May be more complex to implement.
-
Alternative 2: Uses strings to represent the fields and order of sorting.
- Pros: Easier to implement.
- Cons: May lead to runtime errors due to typos.
-
Alternative 1 (current choice): Uses Enum classes to represent the fields and order of sorting.
Edit feature
The edit feature allows users to modify the details of an existing internship entry. This method takes in the index of
the internship, the fields to be edited and the value of the fields as arguments. This method then updates all the fields
given. All fields except for TaskList are modifiable. To modify TaskList, the commands addtask and deletetask should be used.
Here is a step-by-step example of how the edit command might be executed:
- The user inputs the
editcommand, passing in the relevant arguments.
-
InternshipDataParserparses the command and creates a newInternshipEditCommandParserobject.
- The
InternshipEditCommandParserthen callsArgumentTokenizer::tokenizeto extract the index and the fields to be edited.
If there are no prefixes, no index, invalid index or duplicate prefixes, a ParseException will be thrown.
- The
InternshipEditCommandParserthen creates a newInternshipEditCommandobject with the extracted details.
- The
InternshipEditCommand::executemethod is called, checking if the edited internship already exists withInternship::isSameInternshipandInternshipModel::hasInternship.
A CommandException will be thrown in the event of duplicate internships.
- The old internship object is replaced with the new internship object using
InternshipModel::setInternship.
-
InternshipModel::updateFilteredInternshipList(PREDICATE_SHOW_ALL_INTERNSHIPS)is then called to update the internship displayed on theUI.
All internships will be shown on theUI.
Design Considerations
In v1.2, the edit command initially allows users to edit all fields of an internship entry. In v1.3, with the addition of
Remark and TaskList, we decide to have an additional command called addremark so that users can add remarks directly
without using the edit command, with consideration that this field may be changed rather frequently. We preserved the ability
to edit Remark using the edit command as it is more intuitive for the users.
The TaskList field is not editable using the edit command, making it the only uneditable field using edit. The modification of
tasks is facilitated using addtask, deletetask and setdeadline commands. As editing TaskList directly is not intuitive,
we decide to remove the edit command’s ability to modify TaskList directly.
The fields to determine if an internship is the same as another internship are Company Name, Contact Name, Contact Phone,
Contact Email, Role and Location. Application Status, Remark and Tasks are excluded. Rationale is explained under the add command.
Add Task feature
The addtask command allows users to add tasks to the TaskList field of an existing internship entry. This allows users to
keep track of the tasks they need to complete for each internship. The TaskList field contains an ArrayList<Task> field
that stores the tasks for each internship. The addtask command directly adds a new Task object to the TaskList field
of the internship entry.
This method takes in the index of the internship, and the task to be added. It then adds the task to the internship with the index.
Here is a step-by-step example of how the addtask command might be executed:
- The user inputs the
addtaskcommand.
- The
InternshipDataParserparses the command and creates a newInternshipAddTaskParserobject.
- The
InternshipAddTaskParserthen calls theArgumentTokenizer::tokenizeto extract the index and the task to be added.
If either the index or the task is either missing or invalid, a ParseException will be thrown.
- The
InternshipAddTaskParserthen creates a newInternshipAddTaskCommandobject with the extracted details.
If the index is larger than the number of internships displayed, a CommandException will be thrown.
- The
InternshipAddTaskCommand::executemethod is called, creating a newTaskobject based on the details. It then adds the task to theTaskListfield of the internship entry viaTaskList::addTask.
- The
InternshipAddTaskCommandthen callsInternshipModel::setInternshipto replace the old internship with the new one with the task.
- The
InternshipAddTaskCommandthen callsInternshipModel::updateFilteredInternshipList(PREDICATE_SHOW_ALL_INTERNSHIPS)to update the internship displayed on the UI.
Set Deadline feature
The setdeadline command allows users to set a deadline for a Task in the TaskList field of an existing internship entry.
To use this command, the user needs to specify both the internship index and the task index as displayed in the screen, in addition
to specifying the deadline. The setdeadline command directly replaces the deadline of the specified Task in the TaskList field
of the internship entry. The default deadline is null, and is displayed as a blank space in the UI.
Here is a step-by-step example of how the setdeadline command might be executed:
- The user inputs the
setdeadlinecommand.
- The
InternshipSetDeadlineParserthen calls theArgumentTokenizer::tokenizemethod to extract the internship index, task index and the deadline.
If either the internship index, task index or the deadline is either missing or invalid, a ParseException will be thrown.
- The
InternshipSetDeadlineParserthen creates anInternshipSetDeadlineCommandobject with the extracted details.
- The
InternshipSetDeadlineCommand::executemethod is called. The Internship is accessed via the given indexes, and the task with the corresponding task index has its deadline set viasetDeadline.
If the internship index is larger than the number of internships displayed, a CommandException will be thrown.
If the task index is larger than the number of tasks in theTaskListfield of the internship, a CommandException will be thrown.
- The
InternshipSetDeadlineCommandthen callsInternshipModel::setInternshipto trigger a UI update.
- The
InternshipSetDeadlineCommandthen callsInternshipModel::updateFilteredInternshipList(PREDICATE_SHOW_ALL_INTERNSHIPS)to update the internship displayed on the UI.
Design Considerations
For the deadline field’s default value, we can have it either be null, or a default date that should not be used by any
regular user. We decided to have the default value be null, as we do not want to cause confusion for users who do not want
to set a deadline.
A proposed improvement to this feature is to have the isValidDeadline not just check if it is a valid Java date, but also
check that it is a valid calendar date that is not in the past.
Aspect: Default value of deadline saved
-
Alternative 1 (current choice): Default value of deadline is null.
- Pros: More intuitive for users.
- Cons: May cause NullException issues when used for
equalscomparison. - Solution: Have a
isDeadlineSetboolean field inTaskto check if the deadline is set.
-
Alternative 2: Default value of deadline is a default date.
- Pros: Users will not forget to set a deadline.
- Cons: May cause confusion for users who do not want to set a deadline.
Delete Task feature
The deletetask command allows users to delete a Task from the TaskList field of an existing internship entry.
To use this command, the user needs to specify both the internship index and the task index as displayed in the screen.
The deletetask command selects the specified Task in the TaskList field of the internship entry and removes it from its
ArrayList<Task> TaskList field which stores the Task objects.
Here is a step-by-step example of how the deletetask command might be executed:
- The user inputs the
deletetaskcommand. - The
InternshipDataParserparses the command and creates a newInternshipDeleteTaskCommandParserobject. If either the internship index or the task index is either missing or invalid, a ParseException will be thrown. - The
InternshipDeleteTaskCommandParserthen creates a newInternshipDeleteTaskCommandobject with the extracted details. - The
InternshipDeleteTaskCommand::executemethod is called. The Internship is accessed via the given indexes, and the task with the corresponding task index is deleted. If the internship index is larger than the number of internships displayed, a CommandException will be thrown.
If the task index is larger than the number of tasks in theTaskListfield of the internship, a CommandException will be thrown.
- The
InternshipDeleteTaskCommandthen callsInternshipModel::setInternshipto trigger a UI update.
- The
InternshipDeleteTaskCommandthen callsInternshipModel::updateFilteredInternshipList(PREDICATE_SHOW_ALL_INTERNSHIPS)to update the internship displayed on the UI.
Remark Feature
This feature enables users to add or modify remarks for each internship entry.
All internships are initialised with a blank remark field.
The addremark command takes in the index of the internship and the remark to be added. A new internship object is created that contains the new remark, and the internship entry is updated with the new one.
Here is a step-by-step example of how the addremark command might be executed:
- The user inputs the
addremarkcommand. - The
InternshipDataParserparses the command and creates a newInternshipRemarkCommandParserobject. - The
InternshipRemarkCommandParserthen callsArgumentTokenizer::tokenizeto extract the index and the remark to be added. If either the internship index or the remark is missing, or duplicate prefixes are present, a ParseException will be thrown. - The
InternshipRemarkCommandParserthen creates a newInternshipRemarkCommandobject with the extracted details. - The
InternshipRemarkCommand::executemethod is called. A new Internship object is created, with the remark field updated. - The
InternshipRemarkCommandthen callsInternshipModel::setInternshipto update the internship entry with the new one. - The
InternshipRemarkCommandthen callsInternshipModel::updateFilteredInternshipList(PREDICATE_SHOW_ALL_INTERNSHIPS)to update the internship displayed on the UI.
Design considerations
Aspect: Deleting Remarks
-
Alternative 1 (current choice): Deleting remarks is done via addremark with a blank remark.
- Pros: Simpler implementation.
- Cons: Not as intuitive as having a
deleteremarkcommand
-
Alternative 2: Implement a
deleteremarkcommand.- Pros: More intuitive for the user.
- Cons: More complex implementation and documentation needed.
Optional Fields Feature
Certain fields in the Internship class are made optional to offer flexibility to the users. This section outlines the technical details behind how the internship object is able to accept optional fields.
Field Conversion:
Fields such as location and role have been converted to optional types (where default values have been set should the user not input any values for them).
This provides flexibility in representing internship data.
Constructor Modification:
The constructor for the Internship class consists of 2 optional fields (role and location), ensuring compatibility with the new optional field structure.
The add command parser sets default values for the 2 aforementioned optional fields, should the user not input any values.
Equality Comparison:
The isSameInternship() method checks for the equality of internships.
String Representation:
The toString() method will include location and role if it exists in the string representation of an internship.
Usage Scenarios
Adding New Internship:
When adding a new internship, optional fields such as location and role may remain unspecified, representing scenarios where these details are not provided.
Editing Existing Internship:
Users can edit existing internship details, including optional fields, to update or modify internship information as needed.
Design Considerations
Alternative Approach:
The alternative approach was to directly transform role and location into optional fields using Optional<>.
Cons:
Avoids NULL values being passed around and caused complications when testing other features. This approach may also introduce maintenance challenges and potential errors if not implemented correctly.
Documentation, logging, testing, configuration, dev-ops
Appendix: Requirements
Product scope
Target user profile: People sourcing for internships (specifically, CS students)
- has a need to manage a significant number of internship applications
- prefer desktop apps over other types
- can type fast
- prefers typing to mouse interactions
- is reasonably comfortable using CLI apps
Value proposition:
Effortlessly manage, search, and sift through your various internship applications. Enter details rapidly using CLI, and avoid losing track of crucial information. Targeted to those with numerous applications to keep track of and prefer using CLI. Your all-in-one solution for seamless application management.
User stories
Priorities: High (Must-Have) - * * *, Medium (Nice-To-Have) - * *, Low (Not Useful) - *
| Priority | As a/an… | I can… | So that… |
|---|---|---|---|
*** |
user | modify internship details | I can keep myself updated on changing details. |
*** |
user | enter internship information from the main page | I can quickly note down potential internships at a career fair. |
** |
new user | access sample data in the app | I can play around with the features to get the hang of them. |
*** |
user | view all internship details | I can easily view all details in one screen. |
*** |
user | update the status of an internship application | I can easily see my general status of all my applications. |
*** |
user | add information about the internship application | I can customize to see internships that fall under specific fields. |
** |
efficient user | filter by company | I can view all the internships from the same company and understand how a company hires. |
** |
efficient user | filter by point of contact | I can view all the internships that are associated to the same person of contact. |
** |
efficient user | filter by location | I can view all the internships that have the same working mode or location. |
** |
efficient user | filter by application status | I can view all the internships that are pending. |
** |
user | see the tasks of my applications | I know what tasks do I have for my internship applications. |
** |
user | add tasks to my internship entries | I can create tasks for my internship applications. |
** |
user | set deadlines for each task | I won’t miss deadlines and get tasks done on time. |
** |
user | delete tasks from my internship entries | I know what tasks do I have for my internship applications. |
** |
efficient user | sort applications in the order of remark | I can view the applications that I have added a remark to first. |
** |
efficient user | sort applications in order of working mode or location | I can view the internships in the order of what I have working mode/location information about, i.e unkowns will be pushed down to the end. |
** |
efficient user | sort applications in order of roles | I can view the internships in the order of what I have role information about, i.e empty roles will be pushed down to the end. |
** |
efficient user | sort applications in the order of what I need to attend to first | I can see the applications that need to be applied followed by those pending/ongoing followed by accepted and rejected. |
** |
new user | view all the commands and their details | I can learn to use the app faster. |
** |
user | have different status with their own colours | it is visually easier to identify applications with different status. |
** |
user | have a detailed view for an internship | I can see all the details for the internship I want to focus on. |
** |
user | find internships that satisfy multiple fields at once | I can filter and view the internships of interest. |
** |
user | find internships that contain any of the several given strings in their respective fields | I can search for specific internships which have certain keywords. |
** |
user | find internships that contain all of the given strings in their respective fields | I can search for specific internships which have certain keywords. |
Use cases
For all use cases below (unless specified otherwise):
System: CareerSync
Actor: User
Precondition 1: CareerSync is in working order
Precondition 2: There is at least one internship entry
* Not applicable to adding internship - you can have 0 entries at the start of this use case.
Use Case: Add Internship Entry From Main Window
MSS:
- User inputs details of internship to be added.
- System displays success message with added internship details in the message box.
- Internship details are now visible in the main window.
Use case ends.
Extensions:
- 1a. System recognizes that user has entered invalid internship details.
- 1a1. System displays an error message indicating the validation error(s).
- 1a2. User enters new data.
Steps 1a1-1a2 are repeated until the data entered are correct.
Use case resumes from step 2.
- 1a1. System displays an error message indicating the validation error(s).
Use Case: Edit Internship Entry From Main Window
MSS:
- User inputs internship to be edited and modification details.
- System displays success message and details of edited internship in the message box.
- Updated internship details are visible in the main window.
Use case ends.
Extensions:
- 1a. System recognizes that user has entered invalid arguments.
- 1a1. System displays an error message
- 1a2. User enters new data.
Steps 1a1-1a2 are repeated until the data entered are correct.
Use case resumes from step 2.
- 1a1. System displays an error message
Use Case: Delete Internship Entry From Main Window
MSS:
- User inputs the internship to be deleted.
- System displays success message and deleted internship’s details in the message box.
- Updated Internship list is now visible in the main window.
- Deleted internship is no longer visible.
Use case ends.
Extensions:
- 1a. System recognizes that user has entered an invalid internship index.
- 1a1. System displays an error message indicating the index error.
- 1a2. User enters new index.
Steps 1a1-1a2 are repeated until the index entered is correct.
Use case resumes from step 2.
- 1a1. System displays an error message indicating the index error.
Use Case: Sort Internship Entries From Main Window
MSS:
- User specifies how to sort.
- System displays success message and number of internships listed in the message box.
- Internship list is now visible in the main window, with internship entries in the sorted order.
Use case ends.
Extensions:
- 1a. System recognizes that user has entered invalid sort parameters.
- 1a1. System displays an error message indicating the error(s).
- 1a2. User enters new data.
Steps 1a1-1a2 are repeated until the data entered are correct.
Use case resumes from step 2.
- 1a1. System displays an error message indicating the error(s).
Use Case: Find Internship Entries (withAll) From Main Window
MSS:
- User specifies conditions to find internships.
- System displays success message and number of matching internships entries found in the message box.
- System displays all internship entries which matches all specified conditions within the main window.
Use case ends.
Extensions:
- 1a. System recognizes that user has entered invalid find conditions.
- 1a1. System displays an error message indicating the condition error(s).
- 1a2. User enters new data.
Steps 1a1-1a2 are repeated until the data entered are correct.
Use case resumes from step 2.
- 1a1. System displays an error message indicating the condition error(s).
- 2a. No matching internship entries found.
- 2a1. System displays a message indicating no matching results found and no internships will be listed in the main window.
Use case ends.
- 2a1. System displays a message indicating no matching results found and no internships will be listed in the main window.
Use Case: Find Internship Entries (withAny) From Main Window
MSS:
- User specifies conditions to find internships.
- System displays success message and the number of matching internships entries found in the message box.
- System displays all internship entries which matches any of the specified conditions within the main window.
Use case ends.
Extensions:
- 1a. System recognizes that user has entered invalid find conditions.
- 1a1. System displays an error message indicating the condition error(s).
- 1a2. User enters new data.
Steps 1a1-1a2 are repeated until the data entered are correct.
Use case resumes from step 2.
- 1a1. System displays an error message indicating the condition error(s).
- 2a. No matching internship entries found.
- 2a1. System displays a message indicating no matching results found and no internships will be listed in the main window.
Use case ends.
- 2a1. System displays a message indicating no matching results found and no internships will be listed in the main window.
Use Case: Add Internship Task From Main Window
MSS:
- User inputs task and the internship to add task to.
- System displays success message and the added task in the message box.
- System displays full list of internships.
Use case ends.
Extensions:
- 1a. System recognizes that user has entered invalid task details.
- 1a1. System displays an error message indicating the validation error(s).
- 1a2. User enters new data.
Steps 1a1-1a2 are repeated until the data entered are correct.
Use case resumes from step 2.
- 1a1. System displays an error message indicating the validation error(s).
Use Case: Delete Internship Task From Main Window
MSS:
- User inputs the task to be deleted.
- System displays success message and the deleted task in the message box.
- System displays full list of internships.
Use case ends.
Extensions:
- 1a. System recognizes that user has entered invalid task index.
- 1a1. System displays an error message indicating the index error.
- 1a2. User enters new index.
Steps 1a1-1a2 are repeated until the index entered is correct.
Use case resumes from step 2.
- 1a1. System displays an error message indicating the index error.
Use Case: Set Deadline For Internship Task From Main Window
MSS:
- User inputs the task and the deadline.
- System displays success message and the added deadline in the message box.
- System displays full list of internships.
Use case ends.
Extensions:
- 1a. System recognizes that user has entered invalid deadline.
- 1a1. System displays an error message indicating the validation error.
- 1a2. User enters new deadline.
Steps 1a1-1a2 are repeated until the data entered is correct.
Use case resumes from step 2.
- 1a1. System displays an error message indicating the validation error.
Use Case: Open Detailed Internship View From Main Window
MSS:
- User selects the internship entry for which the detailed view will be opened.
- System displays a detailed view of the selected internship entry.
Use case ends.
Non-Functional Requirements
- Should work on any mainstream OS as long as it has Java
11or above installed. - Should be able to hold up to 100 internship entries without a noticeable sluggishness in performance for typical usage.
- A user with above average typing speed for regular English text (i.e. not code, not system admin commands) should be able to accomplish most of the tasks faster using commands than using the mouse.
- Storage of data should be in a format that is easy to read and write by humans, and easy to parse by machines.
- System should be backward compatible with data produced by earlier versions of the system.
- System is expected to be used by a single user on a machine, and does not need to support multiple users on the same machine.
- System should launch within 2 seconds on any modern machine.
- Data should be stored in a local file in the user’s machine.
- Data should be easily transferable between different machines.
Glossary
- API: Application Programming Interface. The entirety of published methods, properties and other means for software developers to access an application through software they write using this application.
- GUI: Graphical User Interface. A graphical user interface uses graphical representations of commands, status feedbacks and data of an application, and offers methods to interact with it through graphical devices, such as a mouse or tablets.
- Internship Details: Information about an internship, such as the company name, contact name, email, role etc. Refer to User Guide Field Summary for more details.
- JAR: Java ARchive. A package file format typically used to aggregate many Java class files and associated metadata and resources (text, images, etc.) into one file for distribution.
- JSON: JavaScript Object Notation. A lightweight data-interchange format that is human-readable.
- Mainstream OS: Mainstream Operating Systems. Refers to Windows, Linux, Unix and MacOS.
- UI: User Interface. The point where a user and a software application meet and interact.
- CLI: Command-Line Interface. Allows users to interact with a computer program or operating system by typing text-based commands into a terminal or console.
Appendix: Instructions for manual testing
Given below are instructions to test the app manually.
Launch and shutdown
-
Initial launch
- Download the CareerSync.jar file and copy into an empty folder
- Double-click the jar file Expected: Shows the GUI with a set of sample internships. The window size may not be optimum.
- Alternatively run the jar file from the command line with
java -jar CareerSync.jarExpected: Same as above.
-
Saving window preferences
- Resize the window to an optimum size. Move the window to a different location. Close the window.
- Re-launch the app by double-clicking the jar file.
Expected: The most recent window size and location is retained.
-
Exiting the app
- Click the close button on the window.
Expected: The app closes. - Use the
exitcommand.
Expected: The app closes.
- Click the close button on the window.
Adding an internship
-
Adding an internship
- Prerequisites: Ensure that internship list is empty and that there are no existing entries similar to the successful internship entries used here
-
Test case:
add /com Tiktok /desc create new recommendation engine /status ongoing /poc jane yeo /email hr@tiktok.com /phone 90890301 /loc remote /role Software Intern
Expected: Internship is added to the list in the Main Window. Details of the internship are shown in the Message Box, Main Window and Detailed Internship View. -
Test case:
add /com Facebook /desc create new recommendation engine /status ongoing /poc sally tan /email hr@facebook.com /phone 90890375
Expected: Internship is added to the list in the Main Window. Details of the internship are shown in the Message Box, Main Window and Detailed Internship View. -
Test case:
add /com Google /desc create new recommendation forum /status accepted /poc jane tan /email hr@google.com
Expected: Internship is not added to the list in the Main Window. Details of the internship are not shown in the Message Box, Main Window and Detailed Internship View.
Reason: The internship entry is missing some compulsory fields (in this case, the phone number of the contact)
Deleting an internship
-
Deleting an internship while all internships are being shown or specific internships based on find command
- Prerequisites: List all internships using the
listcommand. Multiple internships in the list. -
Test case:
delete 1
Expected: First internship is deleted from the list. Details of the deleted internship shown in the message box. Details of the internship are no longer visible in the Main Window. -
Test case:
delete 0
Expected: No internship is deleted. Error details shown in the message box. All internships remains visible in the Main Window and Detailed Internship View. -
Test case:
delete -1
Expected: No internship is deleted. Error details shown in the message box. All internships remains visible in the Main Window and Detailed Internship View.
- Prerequisites: List all internships using the
Editing an internship
-
Editing a single field of an internship
-
Test case:
edit 1 /com Facebook
Expected: The name of the first internship is changed toFacebook. Details of the edited internship shown in the status message. - Repeat for all other fields of an internship other than
TaskList. Expected: Similar to previous. -
Test case:
edit 0 /com editedName
Expected: No internship is edited. Error details shown in the status message. Status bar remains the same. -
Test case:
edit 1 /email invalidemail
Expected: No internship is edited. Error details shown in the status message. Status bar remains the same. - Other incorrect edit commands to try:
edit,edit x,edit 1,edit -1,edit 1 /com,edit x /com Facebookwhere x is larger than the list size
Expected: Similar to previous.
-
Test case:
-
Editing multiple fields of an internship
-
Test case:
edit 1 /com Facebook /email google@gmail.com
Expected: The name of the company of the first internship is changed toFacebookand the email is changed togoogle@gmail.com. Details of the edited internship shown in the status message. - Repeat for different combinations of fields. Expected: Similar to previous.
-
Test case:
edit 1 /com /com
Expected: No internship is edited. Error details shown in the status message. Status bar remains the same. -
Test case:
edit 1 /com Facebook /email
Expected: No internship is edited. Error details shown in the status message. Status bar remains the same.
-
Test case:
-
Editing resulting in a duplicate internship
- Prerequisites: Have at least one other internship. Add this internship to the list using this command:
add /com TikTok /status ongoing /desc Software Intern /poc John /email tiktok@gmail.com /phone 99999999 /remark This is a remark.. Runlistand ensure that this new internship added does not have index 1. -
Test case:
edit 1 /com TikTok /status ongoing /desc Software Intern /poc John /email tiktok@gmail.com /phone 99999999 /remark This is a remark.Expected: No internship is edited due to duplicate internship. Error details shown in the status message. Status bar remains the same. -
Test case:
edit 1 /com TikTok /status ongoing /desc Software Intern /poc John /email tiktok@gmail.com /phone 99999999Expected: No internship is edited due to duplicate internship. Error details shown in the status message. Status bar remains the same. -
Test case:
edit 1 /com TikTok /status ongoing /desc Software Intern /poc John /email tiktok@gmail.com, thenedit 1 /phone 99999999Expected: For first command, for the first internship, the name of the company is changed toTikTok, status is changed toongoing, description toSoftware Intern, point of contact toJohn, email totiktok@gmail.com. For second command, no internship is edited due to duplicate internship. Error details shown in the status message. Status bar remains the same.
- Prerequisites: Have at least one other internship. Add this internship to the list using this command:
Adding a task to an existing internship
-
Adding a task to an existing internship
- Prerequisites: Ensure that there is at least one internship.
-
Test case:
addtask 1 /task Attend meeting
Expected: A taskAttend meetingis added to the task list of the first internship. Details of the added task shown in the status message. -
Test case:
addtask 0 /task Attend meeting
Expected: No task is added. Error details shown in the status message. Status bar remains the same. - Other incorrect addtask commands to try:
addtask,addtask x,addtask 1,addtask -1 /task Attend meeting,addtask 1 /task,addtask x /task Attend meeting(where x is larger than the list size)
Expected: Similar to previous.
Setting the deadline of a task in an existing internship
-
Setting the deadline of a task in an existing internship
- Prerequisites: Ensure that there is at least one internship. Add a task to the first internship using the
addtask 1 /task Attend meetingcommand. -
Test case:
setdeadline 1 /selecttask 1 /deadline 10/10/2024
Expected: The deadline of the first task is set to10/10/2024. New deadline shown in the status message. -
Test case:
setdeadline 1 /selecttask 1 /deadline 11/10/2024
Expected: The deadline of the first task is set to11/10/2024. New deadline shown in the status message. -
Test case:
setdeadline 0 /selecttask 1 /deadline 10/10/2024
Expected: No task is edited. Error details shown in the status message. Status bar remains the same. - Other incorrect
setdeadlinecommands to try:setdeadline,setdeadline 1,setdeadline -1 /selecttask 1 /deadline 10/10/2024,setdeadline 1 1,setdeadline 1 /selecttask 1 /deadline 10-10-2024,setdeadline 1 /selecttask 1 10/10/2024,setdeadline 1 /selecttask 1 /deadline,setdeadline x /selecttask 1 /deadline 10/10/2024(where x is larger than the internship list size),setdeadline 1 /selecttask x /deadline 10/10/2024(where x is larger than the task list size)
Expected: Similar to previous.
- Prerequisites: Ensure that there is at least one internship. Add a task to the first internship using the
Deleting a task from an internship
-
Deleting a task from an existing internship
- Prerequisites: Ensure that there is at least one internship. Add a task to the first internship using the
addtask 1 /task Attend meetingcommand. -
Test case:
deletetask 1 /selecttask 1
Expected: The first task is deleted from the task list of the first internship. Details of the deleted task shown in the status message. -
Test case:
deletetask 0 /selecttask 1
Expected: No task is deleted. Error details shown in the status message. Status bar remains the same. - Other incorrect deletetask commands to try:
deletetask,deletetask -1,deletetask x,deletetask 1,deletetask 1 /selecttask x(where x is larger than the task list size)
Expected: Similar to previous.
- Prerequisites: Ensure that there is at least one internship. Add a task to the first internship using the
Finding internships
For all the following test cases:
Prerequisites: Delete the data file (./data/internshipdata.json) before launching the app to populate the app with sample data.
Then, list all internships using the list command.
-
Filtering by company name
-
Test case:
find withall /com Amazon
Expected: 1 internship with the name ‘Amazon’ is shown. The status message shows how many internships were listed. -
Test case:
find withall /com TikTok
Expected: No internships are shown. The status message shows how many internships were listed. -
Test case:
find withall /com
Expected: Visible internships do not change. The status message shows an error message about needing at least one search keyword.
-
Test case:
-
Filtering using
withall-
Test case:
find withall /loc remote /status TO_APPLY
Expected: 1 internship with both location ‘REMOTE’ and status ‘TO_APPLY’ is shown. The status message shows how many internships were listed.
-
Test case:
-
Filtering using
withany-
Test case:
find withany /com Amazon /status TO_APPLY
Expected: 2 internships with the company name ‘Amazon’ or status ‘TO_APPLY’ are shown. The status message shows how many internships were listed.
-
Test case:
-
Filtering with invalid mode
-
Test case:
find /com Amazon
Expected: Visible internships do not change. The status message shows an error message about invalid mode specified. -
Test case:
find withInvalidMode /status pendingExpected: Visible internships do not change. The status message shows an error message about invalid mode specified.
-
Test case:
-
Filtering with unsupported prefix
/phone-
Test case:
find withall /phone 12345678
Expected: Visible internships do not change. The status message shows an error message about unsupported prefix.
-
Test case:
Sort Feature
- Prerequisites: Delete the data file (
./data/internshipdata.json) before launching the app to populate the app with sample data.
-
Add another internship entry using the following command:
add /com Amazon /desc create new recommendation engine /status ongoing /poc jane yeo /email hr@tiktok.com /phone 9089030 /loc remote /role Business Development Intern-
Test case:
sort /status desc
Expected: The list of internships is sorted in the order:Rejected -> Accepted -> Pending -> Ongoing -> To Apply. The status message shows how many internships were sorted successfully. -
Test case:
sort /status asc
Expected: The list of internships is sorted in the order:To Apply -> Ongoing -> Pending -> Accepted -> Rejected. The status message shows how many internships were sorted successfully.
-
Test case:
sort /com asc
Expected: The list of internships is sorted in alphabetical order of the company name. The status message shows how many internships were sorted successfully. Note that this test case allows you to see how the sort is layered on top of each other. The two Amazon internships are de-conflicted based on the previous sort command. This is why the ongoing internship is listed first.
-
Test case:
Saving data
Make sure to use the exit command or the close button to save data while closing the app.
-
Dealing with missing/corrupted data files
- To simulate a missing data file, delete the data file(
./data/internshipdata.json) before launching the app. You will notice that the app automatically creates a new data file and repopulates it with sample data. To remove the sample data, enter theclearcommand. - To simulate a corrupted data file, edit the data file to contain some random text. Launch the app. The app should detect the corrupted file and automatically replace it with a new empty data file. You can then add new data to the app or reset the data to sample data by deleting the data file.
- To simulate a missing data file, delete the data file(
Appendix: Design Decisions
Prefix-based Command Format
In the design of our command-line interface, we made the decision to use a prefix-based format for our commands, such as /com for company name, instead of the more conventional com/.
This decision was made based on several considerations:
- Uniqueness: The use of a leading slash makes our commands distinct and immediately recognizable. This reduces the likelihood of conflicts with other command-line applications or conventions.
-
User Experience: While the
/comformat might be slightly unconventional, we found it to be just as intuitive, if not more so, for our users. The leading slash can be seen as an indicator that a new parameter is starting, making the commands easier to read and write. - Flexibility: This design allows us to easily extend our command format in the future. For example, we could introduce new commands or parameters without worrying about them clashing with existing ones.
We acknowledge that this design choice may have a slight learning curve for users who are accustomed to other command-line interfaces. However, we believe that the benefits in terms of uniqueness, ease of parsing, user experience, and flexibility outweigh this minor inconvenience.
Identity Fields in isSameInternship Method
In the Internship class, the isSameInternship method is used to compare two Internship objects based on certain fields.
These fields are companyName, contactName, contactEmail, contactNumber, description and applicationStatus.
The choice of these fields was based on the following considerations:
- CompanyName: The name of the company offering the internship is a crucial identifier. Two internships at different companies are definitely not the same.
- ContactName: The contact person for the internship could be important if the user needs to communicate with the company. Two internships with different contact persons might imply different points of contact, hence they are not the same.
-
ContactEmail: Similar to
contactName, the contact email could be a significant identifier as it might imply different points of contact. - ContactNumber: The contact number, like the contact name and email, could be a significant identifier for the same reasons.
- Description: The description of the internship could contain important details about the internship. Two internships with different descriptions are not the same.
-
ApplicationStatus: A user may apply for the same internship multiple times, and wants to keep track of their previous internship applications. Thus, the application status is an important identifier.
These fields are considered “compulsory” or “identity” fields, meaning they are essential to define the identity of an
Internshipobject. If any of these fields differ between twoInternshipobjects, then they are not considered the same internship. This design choice ensures that theisSameInternshipmethod provides a meaningful comparison between twoInternshipobjects.
Ignored Fields
- The
remarkandtaskListfields are not considered as they do not define the identity of the internship. - The
rolefield is not considered as one company could have multiple roles available for internships. This allows a user to create multiple internships with the same details but different roles. - The
locationfield is not considered as one company could have multiple locations for internships. This allows a user to create multiple internships with the same details but different locations.
It is important to note that these explanations view the fields in isolation. When equality checks are performed, all available fields are considered.
These fields are considered “identity” fields (not all are compulsory, referring to the optional role and location fields), meaning they are essential to define the identity of an Internship object. If any of these fields differ between two Internship objects, then they are not considered the same internship. This design choice ensures that the isSameInternship method provides a meaningful comparison between two Internship objects.
Appendix: Planned Enhancements
Note that to try out the below example commands you will need to reset the data to sample data. This can be done by deleting the data folder in the project directory and restarting the application.
- Case insensitivity for all commands and fields: Currently, CareerSync strictly only allow lower case commands and prefixes. Case insensitivity will enhance user experience as CLI users can input commands faster and with fewer syntax errors.
- Return to default chronological sort Currently, there is no way to return to the default chronological order (sorted by time of addition) after using the sort command. This can be confusing for users who are not familiar with the application. In the future we plan to add a command to return to the default chronological sort.
-
Email field does not require domain name Currently,
example@gmailis considered a valid email and there is no requirement for a proper domain (eg: .com). This is a constraint we want to enforce to reduce users mistyping emails.
Command:edit 1 /email example@gmail
-
Limiting Deadlines to only valid future dates: Adding deadlines in the past does not make sense and users will not require this. Additionally, adding invalid dates such as 30th February is possible. As such we want to enforce this as a constraint.
Command:setdeadline 1 /selecttask 1 10/10/1985
-
Edit command will require changes to be made to existing values: Currently, the edit function allows you to re-enter the values that are already present, without any changes. We plan to add suitable error handling messages to enforce this constraint.
Command:edit 1 /com Facebook
-
Editing Multiple fields: Currently, when the subsequent prefix is incorrect the whole command is recognised as the argument to the first field, leading to errors such as the following. In the future, there will be additional checks to detect this as an invalid prefix error.
Command:edit 1 /email john@example.com /n john
-
Consistent filtered lists: Currently after calling find, if we enter another command it resets to the original list of internships. In the future we want to allow users to layer find, sort and other commands to improve our application’s searching functionalities.
Command:find withany /status pending
Command:edit 1 /com Facebook
-
Additional Checks in the Find Feature: We will add constraints to the arguments for the find function where we will only allow valid values. We will add suitable error handling to handle these situations.
Command:find withany /status invalid_status
-
Allowing more characters in names: Characters such as - and / are prohibited in the name field. We recognise that these can be part of names and as such hope to add this to the list of allowed characters.
-
Detecting space characters between argument’s prefix and value: For example, the command
edit 1 /companyruns successfully and updates the first internship’s company field to the valuepany. This may cause issues when the user misremembers the prefix for an argument. In the future we will implement checks that will check for a space between a prefix and its value.
Command:edit 1 /company
Appendix: Effort
Project Overview
CareerSync manages the persons of contact affiliated with internships and the relevant information. We had to refactor our code to include this additional information. We enhanced the existing AB3 codebase to create an efficient and intuitive experience for managing internships.
Difficulty Level and Challenges Faced
Notable challenges faced include:
- Implemented Optional fields initially using Optional<>, leading to issues with NULL values. Transitioning to default values resolved the issue while preserving optional feature capabilities
- Implementing headless testing for UI components so that code coverage can be satisfied for GitHub CI/CD was a challenge. It required a whole new library dependency and framework (TestFX) for testing UI components.
Effort Required
Initially, we analyzed the codebase and identified features to enhance user experience. We then navigated through new territory, defining user requirements, stories, and use cases, though we faced numerous errors during tool setup and workflow adherence. Lastly, extensive documentation demanded thorough, repeated review sessions as a team.
Achievements
Despite the challenges encountered, the team achieved several milestones such as:
- Redesigning command formats to cater to our target users and improve user experience.
- Implementation of find and sorting functionalities, enabling users to manage their internship entries efficiently.
- Introduction of a remark feature, ensuring that the application facilitates the inclusion of additional information.
- Introduction of a task feature, allowing users to add tasks relating to an internship entry and add suitable deadlines.
Effort Saved Through Reuse:
While we did not have any code reuse or use of external dependencies, we used the TestFx (an extension of JavaFx) library to implement headless testing.